多语言支持
修改于: 2024-10-30 10:06
切换语言步骤
目前支持中文、英文、西班牙语和日语四种语言切换。
登录前
点击右上角切换语言

小贴士:
首次进入时,显示的是当前浏览器语言;
右上角语言切换后会存入系统中,系统以切换后的语言为准。
登录后
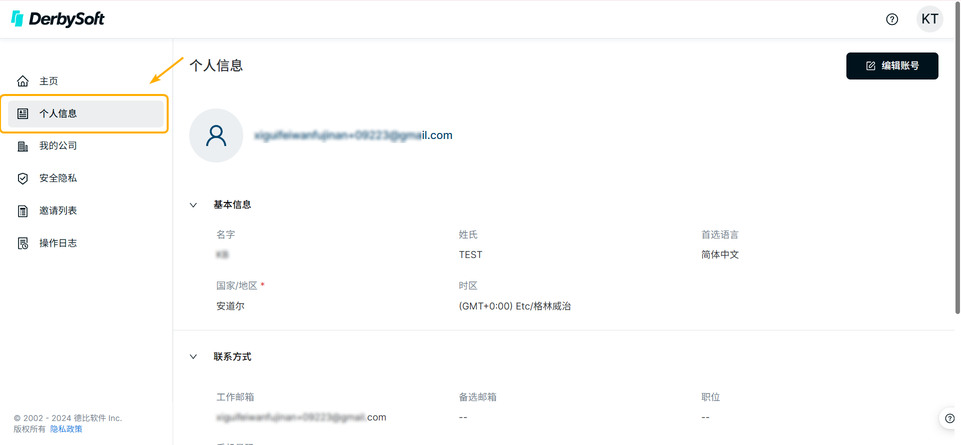
第一步:进入个人信息页面
登录后点击左侧导航栏进入 个人信息 页面。

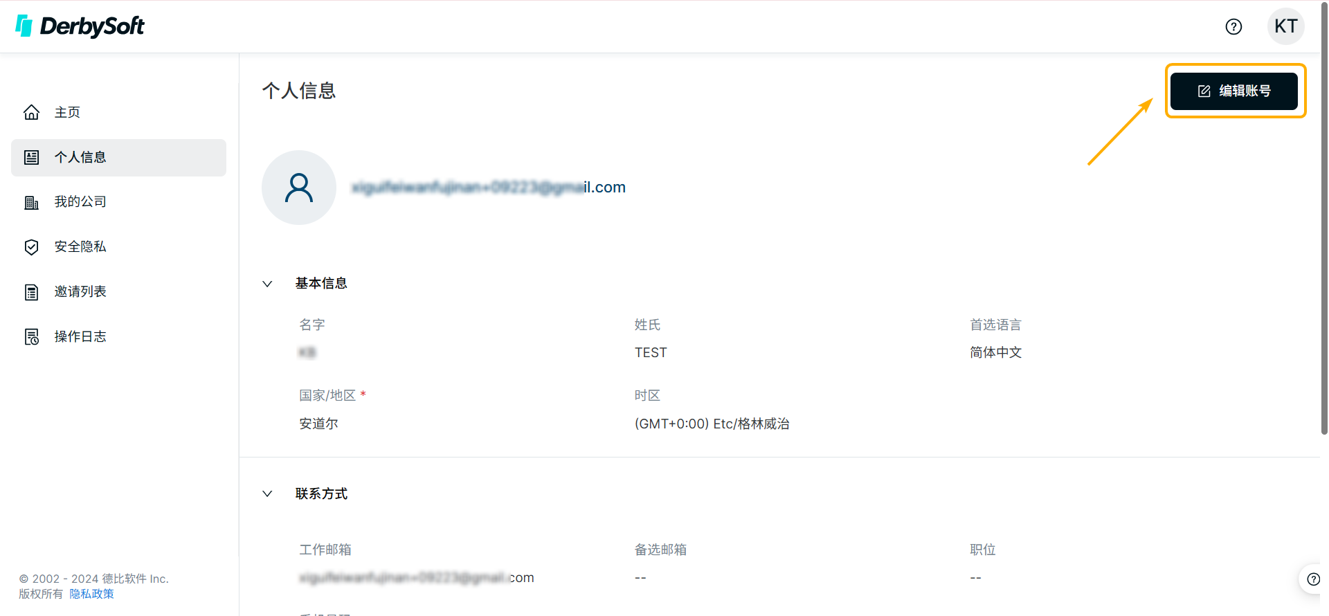
第二步:编辑账号并更新


小贴士:如果您在个人信息中切换过首选语言,系统会以首选语言为准。
此回答是否有所帮助? 是 否
Send feedback抱歉没能帮到您。欢迎您给出反馈以帮助我们改善本文档。