修改个人信息
修改于: 2024-11-11 17:06
TABLE OF CONTENTS
第一步:点击个人信息
在页面导航栏中找到并点击个人信息选项

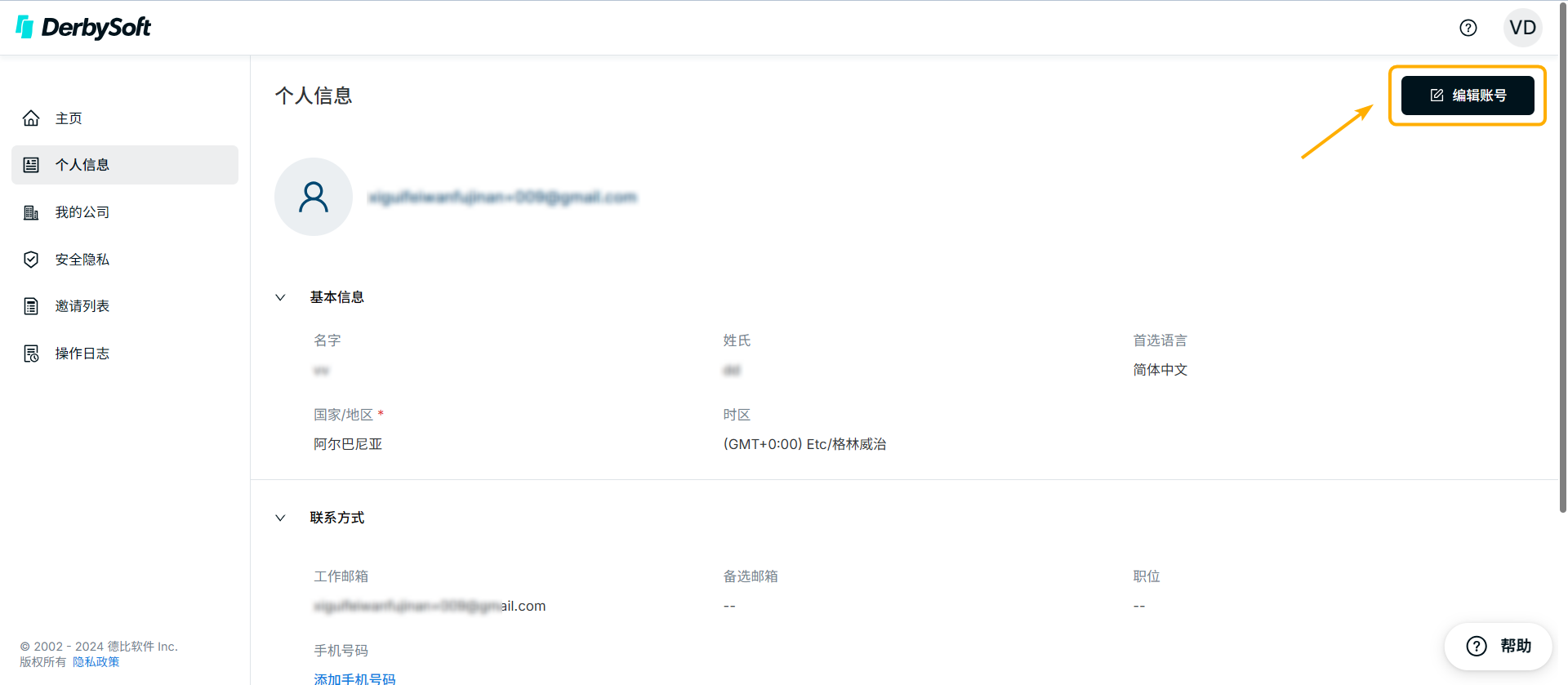
第二步:编辑账号

第三步:点击更新保存修改

小贴士:
- 在个人信息中修改首选语言后,系统中显示的语言会随之改变。
- 工作邮箱是注册时填写的邮箱,不支持更改。
- 个人描述里的信息由系统自动生成。
此回答是否有所帮助? 是 否
Send feedback抱歉没能帮到您。欢迎您给出反馈以帮助我们改善本文档。
修改于: 2024-11-11 17:06
TABLE OF CONTENTS
在页面导航栏中找到并点击个人信息选项



小贴士:
- 在个人信息中修改首选语言后,系统中显示的语言会随之改变。
- 工作邮箱是注册时填写的邮箱,不支持更改。
- 个人描述里的信息由系统自动生成。
此回答是否有所帮助? 是 否
Send feedback没有找到你需要的答案?我们将为你提供帮助。
联系我们